Heliumware Home Page
Previous                                 Features (page 14 of 24)                                 Next


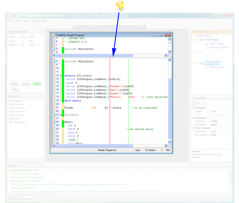
Splitters can be dragged in any CodeEditor to split code into as many as four
horizontal or vertical sections.
Features of the main user interface
Heliumware, Heliumware periodic logo & idea are © 2007-8 Heliumware, LLC. All Rights Reserved. Basic Stamp © 2002-2008 Parallax, Inc. All Rights Reserved.
Home FAQ Support Forums Downloads Buy Buy